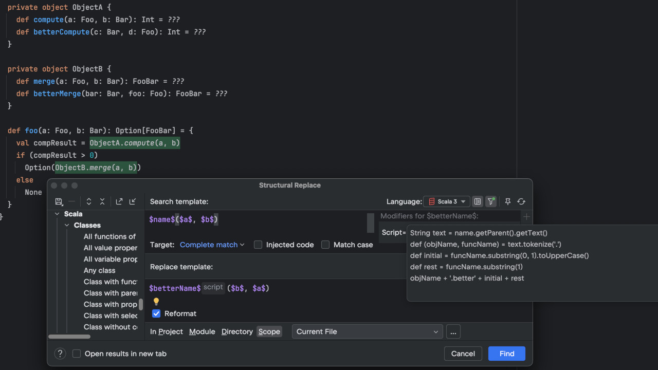
It is nigh impossible to compare how much work goes into different releases of IntelliJ Scala Plugin (just as it is with any software). Sometimes, a lot of work results in only a small number of visible changes, while at the same time, it lays out the foundations for many more improvements in the ne…